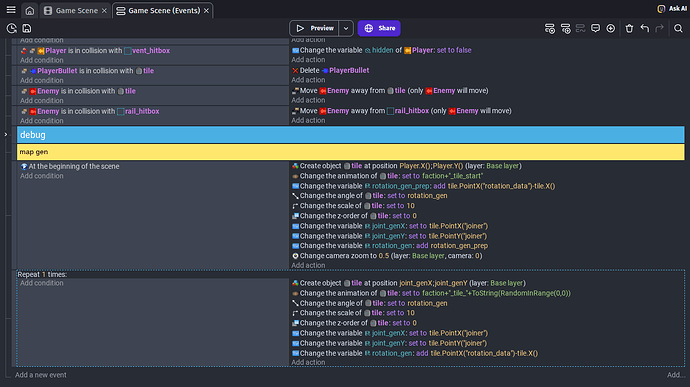
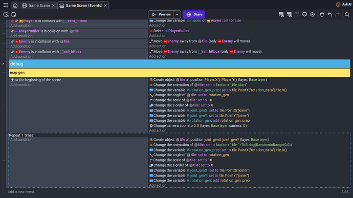
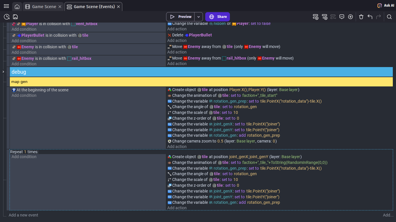
I am trying to make world gen for my game but for whatever reason it is repeating more than specified and the angles are being messed up, resulting in a strange fractal-like mess. I am only trying to generate one tile for now and this is the result
found a mistake with the rotation gen on the second one but the repetition still remains and the rotation isn’t what I wanted (I am using points to specify rotation within the animation using a rotation_data point 90 away from the origin). why is it repeating more that one time
fixed the rotation, just had to change the center point, so now I just need to know why more than one tile is being made despite the loop only triggering once
turns out I was able to fix this myself, the infinite loop problem was simply because I forgot to add a beginning of scene condition above the loop



