I’m making my top-down shooter with multiplayer.
but i faced with problem.
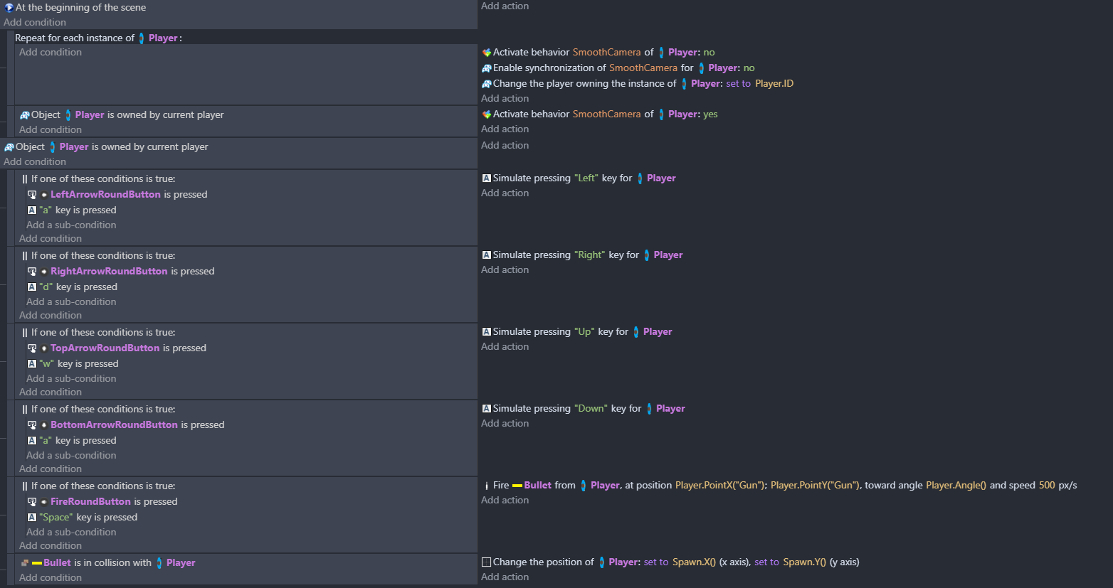
here is my code:
When one player shoots, the other one doesn’t even see the bullets! Especially to respond to them why?
I’m making my top-down shooter with multiplayer.
but i faced with problem.
here is my code:
When one player shoots, the other one doesn’t even see the bullets! Especially to respond to them why?
You need to synchronize bullets at the beginning of the scene.
Thank you!
but i faced another problem!
Last line in code work only for Host.
Why?
Is it an online game?
I don’t understand what you mean.
You said the code only works for the host, is it an Online Multiplayer game? Like with lobbies and stuff.
Yes
1234567890
1234567890
Are there multiple players against bots or fighting each other?
players fight each others
Ok, so you should probably put trigger once under that and probably change the Multiplayer Object Extensions in them to be numbers
Or also synchronize the characters at the beginning of the scene.
Please! tell how!
111111111
Synchronize the characters at the beginning of the scene the same way you did the bullets and go into the “Multiplayer Object” extension in the characters and change it to numbers 1 - 4.
but players are clones of the same object
Try watching this because I think it could help solve your issue: https://www.youtube.com/watch?v=RJbLqrWdBGA
I made a game based on this guide
I need it so that when the “bullet” object touches the player, it teleports to a point on the map and for it to work for both the host and the players
Oh, ok. Got it. So you should probably make every player into it’s own separate object and then change the Multiplayer Object extension to numbers 1 - 4. That’s what works for me because doing it with just one person is annoying.
Thanks for the help! If it works I’ll post it.
No problem. Hopefully I works.