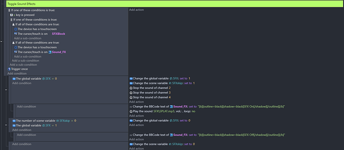
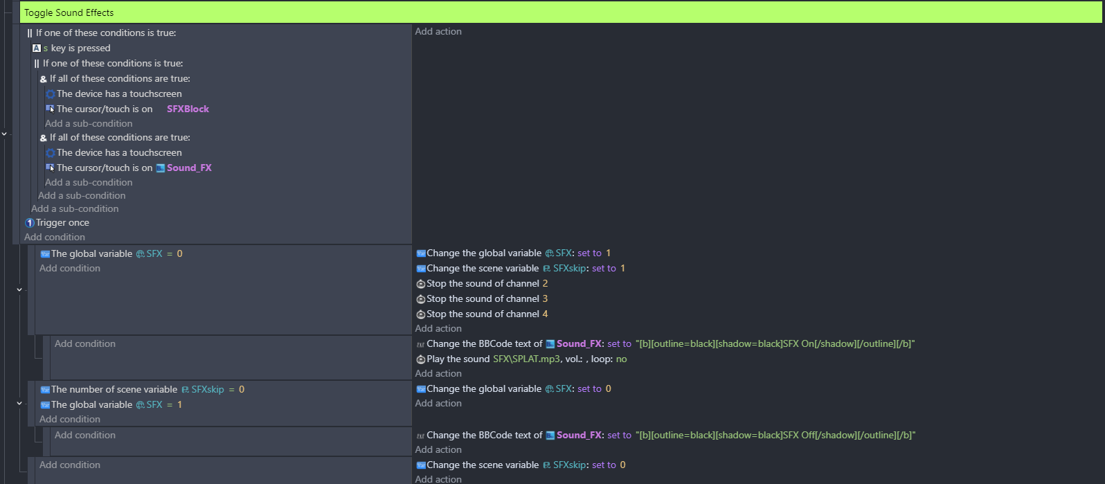
Got an odd one.
I’ve created a Pause for my game which displays options for things like Music On or Off. I wanted to change my BBText to suit [Press button to turn music off text changes to “Music Off”]. The problem is the text doesn’t update. I added a sound effect to double check the code was triggering.
If I Pause then unPause and Pause again it updates.

