[BUGS TRACKING] about savestate feature

UPDATE 16/01/2026

COMMON ISSUES LIST:

STICK BEHAVIOUR (and objects linking)
it lose the anchor point (origin) of the object when loaded…
workaround UPDATE 16/01/2026
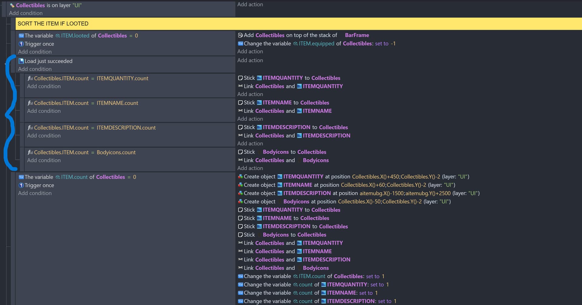
FIX FOR STICK BEHAVIOUR (and all other extension/objects that needs a cycle after load), DO THIS


HOW IT WORKS: use the opacity trick…set just after load set the opacity of your object to stick to to 254, after all your needed objects linked set their opacity back to 255.This for group objects but youu gonna need to do the same for single object.

workaround n°2 for stick,links and take into account…at creation assign a variable to all groups that needs to be linked…at loads compare them.

RESOURCE BARS AND SLIDERS****FIXED ! I BELIEVE FROM 5.6.256 **** they don’t keep (customized) edited aspect ratio (w/h) after loading. Btw you need to recreate your c.object anew

YARN (to test)
unable to load in the dialogue without starting from the beginning of the branch
How to start Yarn dialogue from a specific point within a branch?

SOUND UPDATE 16/01/2026 CANT REPLICATE THE ISSUE REPORTED…IT SEEMS FIXED
New save/load exstension keeps loading old music track

GAMEPAD extension compatibility—FIXED

PINCH GESTURES EXTENSION lose pinch behaviour after load
workaround UPDATE: The extension requires edits in order to work after loading.
SEE HERE:

Save states and game updates

2 Likes

The custom object issue for objects like sliders, buttons, resource bars is a known limitation. It’s new. It will take time. Somethings might be up to GD to fix, other things might be up to the creator of the extension.

https://wiki.gdevelop.io/gdevelop5/all-features/save-state/

hey keith…Yes, if you mean custom objects like the slidebar and the resource bar, then yes, I’m aware of them. I added them later anyway as a reminder that when I use them, any issues aren’t due to a mistake on my part,so I can avoid having to dig through the events to figure out where the error is…the savestate simplified my save/load events so much…that is already part of my project.

also most extensions seems to works…fine…to me…, so I guess it’s better to keep track of anything that looks unusual, Also because I tend to forget the events that work, precisely because they work, so I can move on to the next ones. And when I encounter a problem, I have to go back and check again

1 Like

UPDATE 16/01/2026
I’ve updated this thread with some useful info that I believe is worth sharing.

1 Like