Is that all of your code
No there is more. I’m not by a computer ATM.
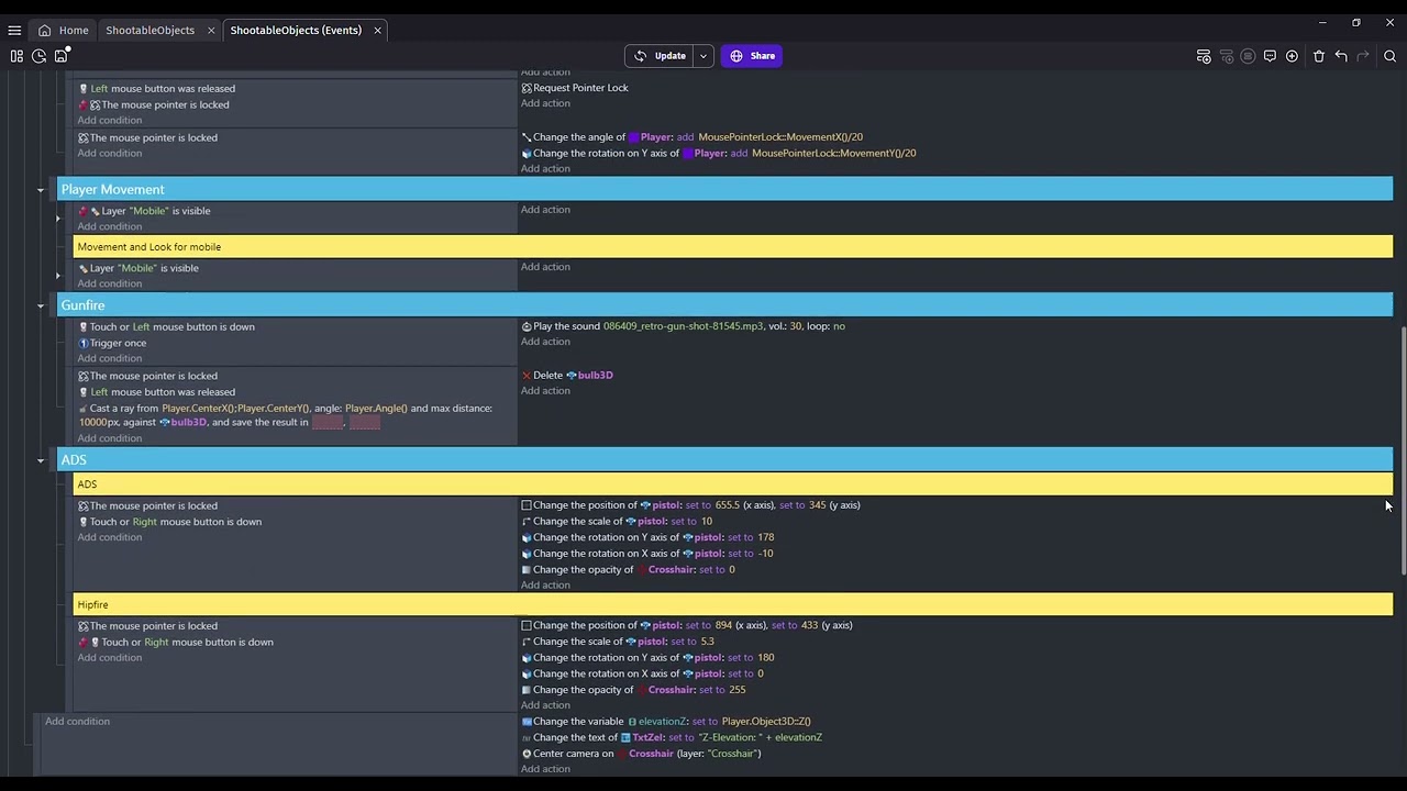
OK can you send a picture of the rest of the code
wait platformer behavior can solve this
No platformer behavior does not work in 3d
There should be a separate object from platforms which is what code you are looking for
The “floor” sprite has no collission with the player, the are standing on the ground of the base layer
What I’m saying is add the condition I mentioned to your floor sprite and it should work
I did and the game world became a jittery mess
Have you tryed looking at the 3d first person example it has the 3d jump you will just have to implement the code
(sorry if I keep trying different things I know some stuff for 3d but I am not the best at it)
I looked at the 3D first person template and copied the events and extensions, doesn’t seem to work.
Hm I don’t know then sorry I could not help

