Death Animation not playing

Quite simply, my player dies and then the death animation should play but it only plays the first frame and the animation never finishes.

I was using health points, but for testing, I’m using a simple collision with spikes.

I’ve tried with and without a trigger once, it makes no difference
I’ve tried using an alive = false/true boolean variable and running the animation based on that status but to no avail.

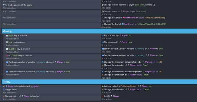
Here’s what I have in its simplest form…

Here is the death animation - Just a placeholder lol

You have other animation that is allowed to play at the same time

I would bet on idle cause for that you most likely are checking if player is moving
And since he is not you allow idle and dead animation to play and none of them can play

Is this command linked to any other conditions ?
image
If not, for each animation, the Player will be destroied.

What is the value of loop dead animation ?

Thanks,
J

What do you mean it never finishes? Does the player get deleted/disappear, does the animation get stuck on the first frame or something else?

It plays the first frame of the death animation and just stays there. The player should eventually delete but it doesn’t

Here is the full event sheet

The condition follows on from being changed to the death animation so in my head, ‘should’ run

I did try adding another condition in there ‘animation of player = dead’ but that made no difference.

This is what @ZeroX4 mentioned - you’re setting the animation to something else. Either Player.running is true or false. Either way, the animation gets changed.


To fix this, add a condition to those two moving events that checks Player is moving.