Hi. This is my first question here and it’s more about the general understanding of when to use scenes and when to use external layouts.
What I’m trying to achieve is something like “Tangle Tower” (but more simple)
So now I have some rooms as scenes. In each room are items that the player can pick up (clues), characters the player can speak to and the player character comments on items and characters when examining (clicking) them.
I solved this with clickable objects in an extra layer and an external layout for UI and dialog box on a top layer (based on a tutorial about escape-the-room game).
I also have a “casefile” consisting of different parts (suspects, clues, map), where i organise all found informations. All parts with an “overview page” of all suspects/clues/rooms (with question markers for the ones that you didn’t know at the moment).
When i click on one of the buttons of the already found bits, i will see a detail page with the relevant informations (again question markers for the “missing” parts).
I also want to include some puzzles for the clues (getting number codes right, assembling broken pieces and so on).
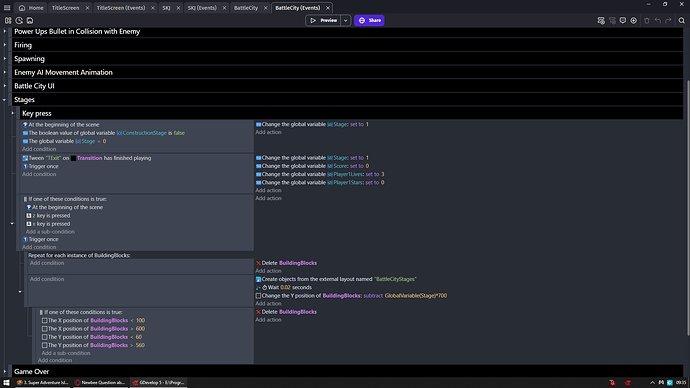
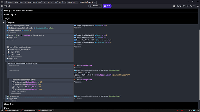
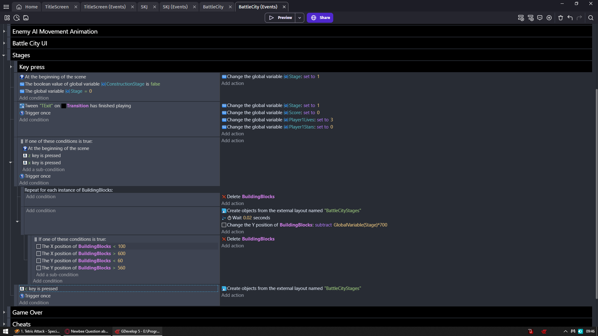
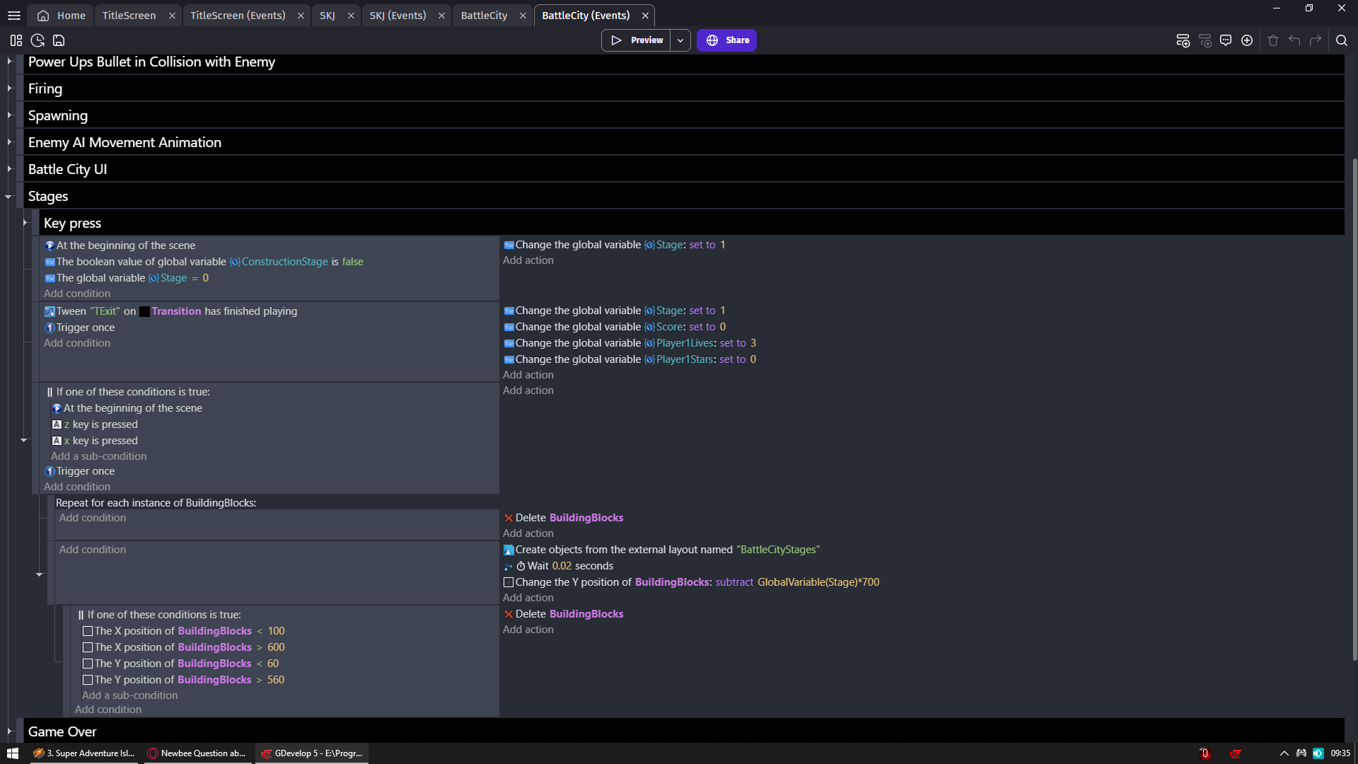
At the moment i use scenes for the rooms and one scene for each part of my casefile and map with external layouts for the overview and detail pages.
I’m a bit confused, because some of the tutorials i’ve watched lately use one general scene for all levels/areas (with coordinates and zooming camera).
How would you approach something like this in general? One scene for all rooms or one for each room individually? Scenes for the casefile and its parts or external layouts? Just one external layout for all (with layers) oder one for each part/detail page?
I just want to get a feeling about how to organise things correctly before i have 20 rooms and 10 suspects with a lot of short informations on each and a lot of global variables to store everything and then need to rework all of it again …
So, any tip welcome …
Greetings,
Chris






