Segment-growing bezier curve

@Keith_1357 might be right about a chain of physics joints but I think that would require a lot of trial and error to get spot on. I think i wouldn’t have done it the way i did above if id know it was going to cursor. What i did i possibly more suited to an enemy that grabs stuff.
It remind me of this one earlier in the year
Making a realistic rope that’s attached to the grappling hook - How do I…? - GDevelop Forum
but i don’t think there was every a conclusion to that one.

the extension earlier in the thread is another option to consider and then the problem is defining the curve. Maybe the two nodes are hidden objects - perhaps if they had physics 2 then the chain would appear to interact with objects.
I think which ever way you do it it’s going to be lots of trial and error and fine tuning.

1 Like

Hello:

What you done Dave is like the dragon in game Turrican II (Amiga, etc.)

I think you have right when you say to use a rope.
It"s a good start to solve the problem.

I don’t know if in Physics2, it exists an integrated behavior for a rope.

A+
Xierra

2 Likes

Yeah - i think mine’s better suited to a snake like enemy.
Ropes are doable but fiddly in physics 2. There’s a rope example by mr men mentioned in the other thread on rope physics. If i get time i might have a play around with joints but you could easily spend quite a few hours playing around with the parameters and still end up with something that looks very buggy.

2 Likes

It just depends on how you want it to look. Is it wrapping around the outside or is it in front of it grabbing it from the side or the top depending on the perspective like a steering wheel. The latter would be easier.

I don’t know on that one Keith. Yes If it’s not interacting with the block, only with the handles then it’ll easier to get right

1 Like

I saw this post in the weekly news letter and thought it was funny

2 Likes

Sorry ive not looked at this in a good 3 days!
I checked out the example game, id have to try to recreate it myself but it felt very jittery and unstable, possibly the events arent ordered right?

For clarification to some of the other comments in this forum, its not for a snake enemy thing (even though it would work really well for that), im just trying to get a spine for the player character thats curves like a bezier curve. Also here’s a build of my game so you can try it out, also i made it look pretty nice theres some placeholder 3d sprites since i wanted to make the game skullmonkeys styled 2.5 graphics and also theres some nice squash and stretch! (feel free to stim out to it)

the spine would just be a visual thing for the most part to show where the heads located compared to the body, possibly could be used to do very specific puzzles with it but its not meant as a thing that can damage the player so it wouldnt need to have specific curvature to dodge collision

You might be able to calcute a curve based on the start and end.

But… What if you used the nav mesh behavior. It’s similar to the basic pathfinder but it uses the objects collision mask not just the bounding box.

The triangle is the body with the nav mesh behavior , the small circle is the head and the large circle is the obstacle and has the nave mesh obstacle behavior. All objects have a tight collision mask that follows the object shape.

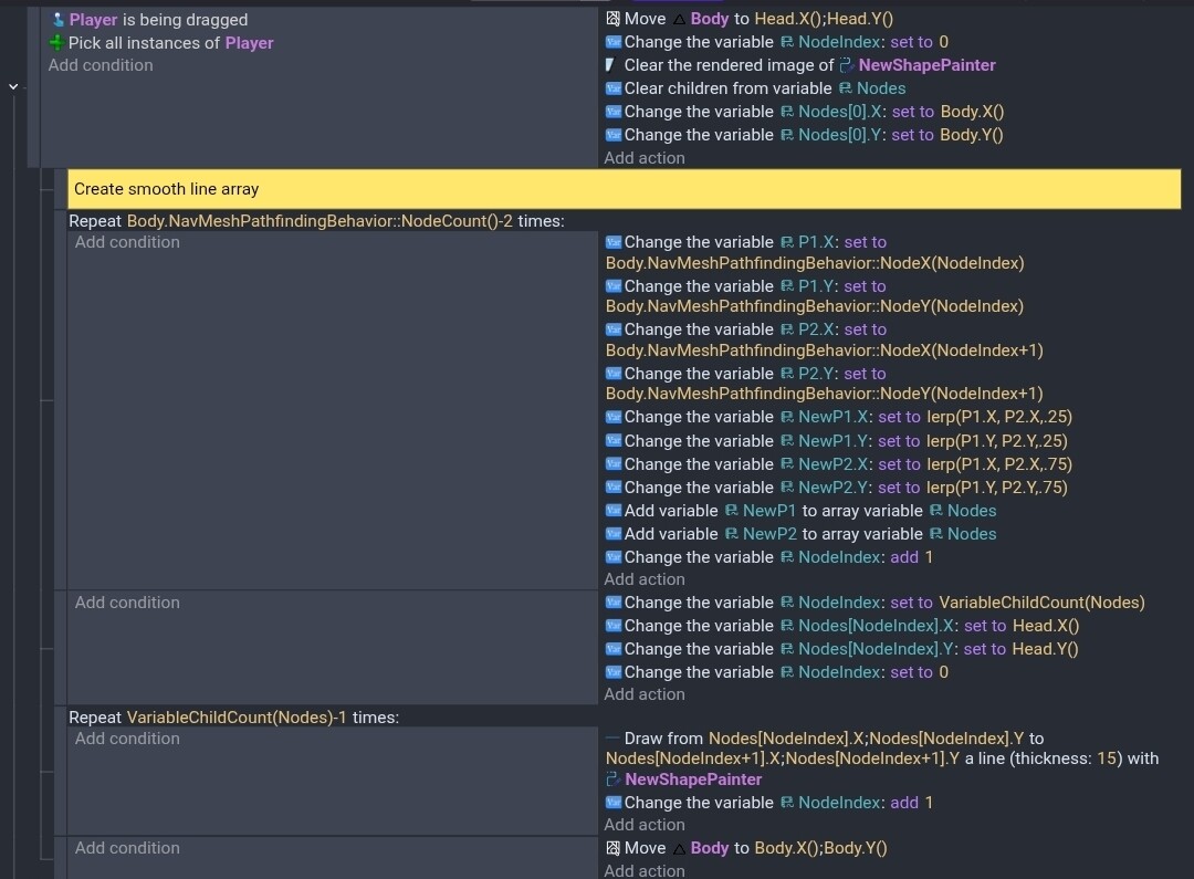
My events

It basically just tries to move, draws the path and then cancels the move by moving to the current position.

You could use the seperate objects to keep the head away from the obstacle. Otherwise the target might not be reachable.

Another screenshot.

I couldn’t play it because I’ve only got my phone… I’ll try in a few days. I think I went with snake as you had used the phrase ‘snake-like’ and I do have a tendency to skim through things and then my imagination runs off with it.
My method above jitters as sections are added and subtracted. I would need more time to work out how to prevent this but I wasn’t convinced that it was right for what you were doing and so left it there. It might work better if it were attracted to an object that was attracted to the cursor or Pathfinding to cursor rather than directly to cursor.
@Keith_1357 …that’s another interesting option.

I don’t have that much time right now but i want to ask
-this isn’t a physics chain behavior right? A lot of comments on here were saying that i needed a chain/rope behavior but that doesnt work since spines direct where the head goes and also the head is floating without a spine right now so it would need a definite body to make an illusion it gets its stability from a spine.
-can I still do the sphere spine thing for this visually? I want to keep that part since its pretty important to the visual identity of the player character and having a thin realistic spine would look weird.
-can the ends be directed towards absolute angles and are they stable?

Edit: silly me. I just remembered that you can adjust the pathfinder grid size. That would reduce the jagged lines. I can’t believe I didn’t think of that. Although, I’m glad that I learned about the Chaikin curves method. So, there’s that.

Edit #2. Now, I’m not sure if the Nav Mesh behavior let’s you adjust the grid size like the built-in pathfinder.

Edit #3: You can change the grid size using an action of the obstacle although for some reason the action is set to private. I made the action public but it didn’t change much. It actually made it tougher to find a path. There are 2 things that create a smoother path. The grid size and the collision mask of the obstacle. The more detailed the mask, the smooth the path.

Not sure why they made these settings private. They are in the documentation.

My most recent method doesn’t use physics. I uses the nav mesh pathfinder. I just played around with it to try to smooth the curve.

I found out about the Chaikin curves method. It’s fairly simple. Using lerp, you replace the nodes by nodes that are at .25 and .75 along each segment.

This is the new versus the old.

Variables

I used an array because it helped me understand the process. It could probably be rewritten without the array but it would still take additional variables like a structure to hold the last node.

The triangle body has the nav mesh pathfinder behavior. It could be hidden and placed at the tip of a visual object. The smaller the pathfinder object, the close you can get to the obstacle.

The large circle has the nav mesh pathfinder obstacle behavior.

The head is the small object. It has the drag behavior for testing. It’s just used as a target.

I guess if there were hidden obstacles, it would force the start and end to follow a path or direction.

The maximum length of the line can be controlled by either the distance from the head to the body or actually calculate the distance by adding the distance of the individual segments. That would be more difficult but it would give a true distance.

1 Like

They are scene properties.