Shape Painter Line Connect to other Object

Hello everyone!

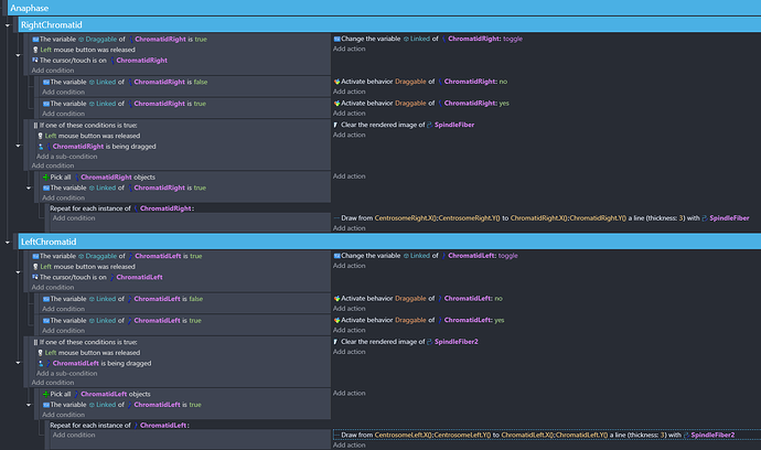
I’m currently working on a cell division game and could really use some help. I’m at the anaphase stage, trying to pull the chromatids to the opposite sides of the cell. I’m using the ShapePainter to simulate the spindle fibers that pull the chromatids. However, I’m encountering an issue: the spindle fibers only attach to the right chromatids. I’ve tried to make them attach from the left centrosome, but it’s not working.

If anyone has any suggestions or advice, I would greatly appreciate it. Thank you so much!

This is what it looks like in Preview:

This is my code:

Hey! Did you by any chance forgot to place the SpindelFiber2 shape painter in the scene?

I have it in the scene :smiling_face_with_tear:

I thought that it only does one side so I tried disabling the whole event for the RightChromatid and the left side still does not work. There is a problem with my LeftChromatid Event :smiling_face_with_tear:

I hope my eyes are not deceiving me, but I don’t see anything wrong with the event for the LeftChromatid. It’s an exact copy of the other one.

I’m guessing here but check if there’s anything different with the 2nd shape painter, like the checkboxes in the behavior properties, or if it’s placed on the wrong layer.

Both are on the same layer and both shapepainter has the same properties. My brain is now going brrrrrrr :sob:

Or maybe something’s wrong here?..

i don’t see anything different between both Chromatids. Sorry buddy, I’m at loss!

Try to look for other other events that affect the ChromatidsLeft and see if anything is messing with it’s variables.

No worries, thank you for trying to solve this with me! I’m wringing my brain out now :sob:

When are the draggable Booleans being set to true? They’re both set to false at the beginning?

Are you able to drag all of the objects?

@Keith_1357 !!! You’re question just made me realize that I made an error with this Draggable Booleans. I just deleted it and everything worked fine. Thank youuuuu

1 Like

I’m just curious, were you able to drag the ChromatidRight before?

Yep. I was able to drag when the line is attached to it.

1 Like

I don’t know if this helps at all, but recently I had an issue with space key not trigger the jump. I added right mouse as another trigger and then space key worked again. Then I removed right mouse as a trigger and it continued to work.

Maybe change the object name or trigger temporarily?

Hii @TheQuirkyGamer thank you for this! I have this exact same problem too, I will try this out :smiling_face: