I started using Gdevelop from a small time I made an up down rpg game as test and its link here: https ://dalifos.itch.io/the-big-maze(remove space after https)
I made a new project and I need a bar of number of coins as usual I get it from assets store and for events I asked gemini to help me making it ok?
but I had an issue the coins when collected the bar doesn’t do any thing even gemini fixes didn’t do any thing gemini ask me to go here so please help me
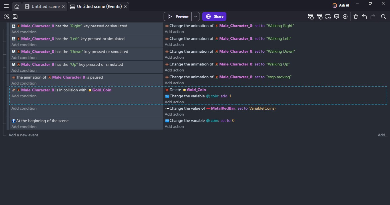
for help this is a screenshot of events
It’s increasing a variable named coin but the bar is being set to a variable named Coins
You don’t need to use the Variable() expressions, you can just start typing the variable name and select it from the autocomplete list.
Juat a tip. Variable names are case sensitive. Be consistent with your naming. Meaning if you capitalize the first letter then always capitalize the first letter.
Some people like to capitalize the first letter of each word like LastTile, other people like to use an underscore like last_tile. It’s easier to choose a style and use it for the entire project.
1 Like
1 Like
