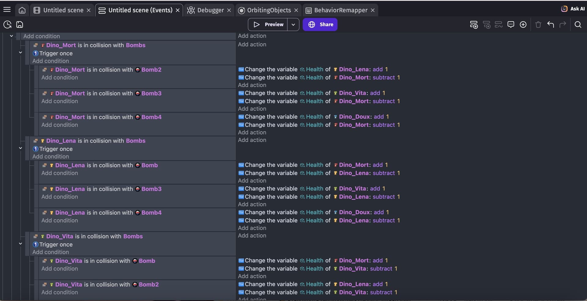
The characters take continuous damage despite the "Trigger Once"

How do I…

I am trying to make a system where when the bomb collides into a character, the character who threw it gains a point, and the character who got hit loses a point.

What is the expected result

When the ball from player one hits player two, player one gains a point and player two loses a point.

What is the actual result

When the ball from player one hits player two, player one gains a point (as expected) but player two loses points several times.

Related screenshots

I don’t know why your events aren’t working but a simplier approach would be to give the bomb a Name string variable. The default value doesn’t matter. When you fire a bomb set the Name variable of the Bomb to the name of the Dino that fired it.

The Dinos will also need a Name Variable that’s set to their name. You can get the name of an object but you can’t pick an object using the name. So, for this method, you need a variable that contains the name.

Also, put the Dinos into a group like Dinos.

I used a for each Bomb in case there are multiple bombs.

I used a single bomb but Bomb can be a group.

It sounds like the collision is being registered over multiple frames. Try adding an action to delete the bomb object immediately in that same event, as this usually ensures the collision logic stops as soon as the first hit is registered.

I tried it.


It works.
Thanks :smiley: