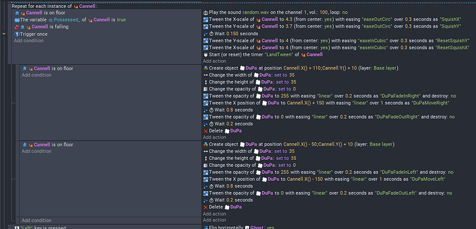
I’ve got this enemy in my game that jumps and does a little squish tween with a sound effect and dust particle when it lands on the floor. It works perfectly when there’s just one Cannell in the scene, but if I add more or one other, only one of them actually plays the tween, sound and particle when landing, and the other just doesn’t tween or play the sound.
What I want is every Cannell(my enemy) in the scene to do the tween and play when landing. I’ve tried removing the trigger once but that just spams the tween, dust particle and sound every frame so that might lag the game.
Thanks in advance


